Figyelem! A Videa nem kér banki adatokat sem a regisztráció létrehozatalkor, sem a Videa.hu oldalon található tartalom megtekintésekor, illetve ezen funkciók igénybevétele nem igényel díjfizetést. Kérjük, hogy ha erre vonatkozó üzenetet kap a Videa felületén, ne kattintson a benne szereplő hivatkozásokra, és ne adjon meg adatokat!

Parental lock

Shoviv OST to PST Converter Tool

samgilbert
0
15
Date: 2024. 11. 18.
Shares: 0 Forwards: 0 Embeds: 0
Share

Send
Add to list
To Quicklist To Favorites
Embed video

Create GIF
99:99 sec

Custom 16:9 4:3 Original

2 10 20
OK
Create snapshot
Report video
Reason for rejection:

Please provide the following details precisely:

Your full legal name, which typically consists of a surname and a given name, as it appears on a government-issued ID. Videa cannot process the request until it has this information.
The authorized person's email address.

Specify the subject of the grievance and the facts indicating a probable infringement.


After verifying the request, Videa will initiate the video removal process.

REPORT
Date: 2024. 11. 18.
Shares: 0
Forwards: 0
Embeds: 0

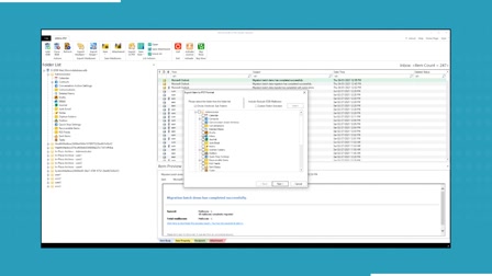
Shoviv OST to PST Converter is a comprehensive tool designed to convert inaccessible or corrupted OST files to PST format. Key features include:

1- Efficient Conversion: Converts both healthy and corrupt OST files to PST without data loss.

2- Batch Conversion: Allows the conversion of multiple OST files at once.

3- Selective Conversion: Enables users to select specific mailboxes or folders for conversion.

4- Maintains Data Integrity: Preserves original folder structure, emails, attachments, contacts, and metadata.

5- Preview Option: Users can preview recoverable items before the actual conversion.

6- User-Friendly Interface: Simple and intuitive design for both beginners and professionals.

7- Support for Large Files: Handles large OST files without any issues.

8- Free Demo Version: Available to test functionality and convert a limited number of items before purchase.

This tool ensures a smooth and efficient OST to PST conversion process.

Read more: https://www.shoviv.com/ost-to-pst-converter.html