Figyelem! A Videa nem kér banki adatokat sem a regisztráció létrehozatalkor, sem a Videa.hu oldalon található tartalom megtekintésekor, illetve ezen funkciók igénybevétele nem igényel díjfizetést. Kérjük, hogy ha erre vonatkozó üzenetet kap a Videa felületén, ne kattintson a benne szereplő hivatkozásokra, és ne adjon meg adatokat!

Parental lock

Best Outlook PST Converter Software

AnamikaPandey
0
35
Date: 2024. 12. 03.
Shares: 0 Forwards: 0 Embeds: 0
Share

Send
Add to list
To Quicklist To Favorites
Embed video

Create GIF
99:99 sec

Custom 16:9 4:3 Original

2 10 20
OK
Create snapshot
Report video
Reason for rejection:

Please provide the following details precisely:

Your full legal name, which typically consists of a surname and a given name, as it appears on a government-issued ID. Videa cannot process the request until it has this information.
The authorized person's email address.

Specify the subject of the grievance and the facts indicating a probable infringement.


After verifying the request, Videa will initiate the video removal process.

REPORT
Date: 2024. 12. 03.
Shares: 0
Forwards: 0
Embeds: 0

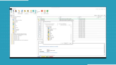
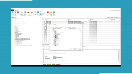
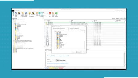
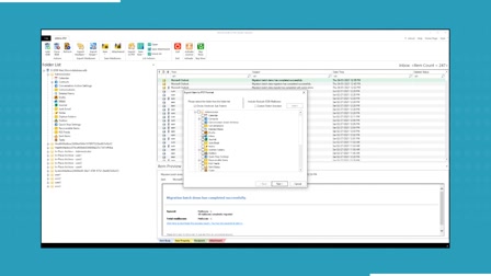
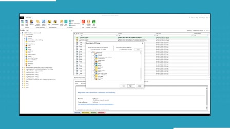
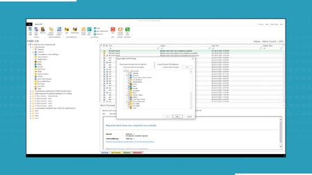
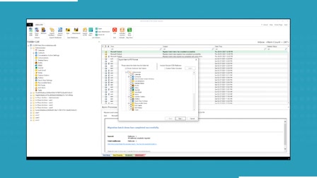
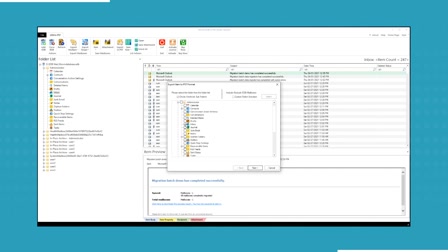
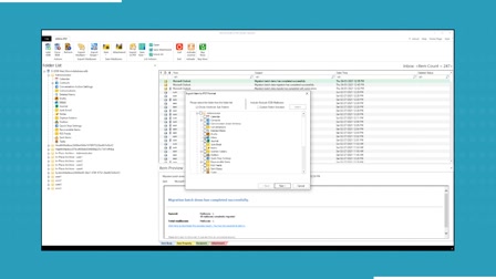
When choosing the best Outlook PST converter software, BLR PST Converter stands out for its efficiency and reliability. This tool allows users to seamlessly convert PST files into multiple formats, including MBOX, HTML, EMLX, and more. With its user-friendly interface, it simplifies complex conversion tasks and ensures data integrity throughout the process. Ideal for both personal and professional use, the BLR PST Converter is equipped with advanced features like selective conversion and file preview.