Figyelem! A Videa nem kér banki adatokat sem a regisztráció létrehozásakor, sem a Videa.hu oldalon található tartalom megtekintésekor, illetve ezen funkciók igénybevétele nem igényel díjfizetést. Kérjük, hogy ha erre vonatkozó üzenetet kap a Videa felületén, ne kattintson a benne szereplő hivatkozásokra, és ne adjon meg adatokat!

Parental lock

Shoviv EML to PST Converter Tool

samgilbert
0
30
Date: 2024. 11. 29.
Shares: 0 Forwards: 0 Embeds: 0
Share

Send
Add to list
To Quicklist To Favorites
Embed video

Create GIF
99:99 sec

Custom 16:9 4:3 Original

2 10 20
OK
Create snapshot
Report video
Reason for rejection:

Please provide the following details precisely:

Your full legal name, which typically consists of a surname and a given name, as it appears on a government-issued ID. Videa cannot process the request until it has this information.
The authorized person's email address.

Specify the subject of the grievance and the facts indicating a probable infringement.


After verifying the request, Videa will initiate the video removal process.

REPORT
Date: 2024. 11. 29.
Shares: 0
Forwards: 0
Embeds: 0

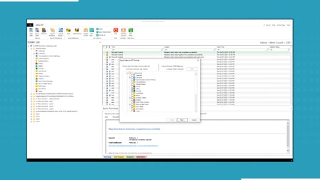
Shoviv EML to PST Converter is a simple tool that helps you convert EML files into PST format and other file types like MSG, MBOX, and EMLX. It makes moving emails from EML-based email clients like Thunderbird, Windows Live Mail, and others to Microsoft Outlook easy and safe. The tool ensures no data loss, keeping your emails, attachments, and folders intact. It also supports batch conversion, so you can convert multiple EML files at once. With a user-friendly interface, it's easy for anyone to use. Shoviv offers a free trial version of the tool, allowing you to test its features before buying the full version.


Read more: https://www.shoviv.com/eml-converter.html