Sajnálattal tájékoztatjuk, hogy bizonyos szolgáltatások jelenleg nem érhetők el a Videa felületén.

Tájékoztatjuk, hogy módosítjuk Általános Felhasználási Feltételeinket (ÁFF), melyet ITT és ITT olvashat. A módosítások 2026. április 30-tól hatályosak. A szolgáltatásaink további igénybevételével Ön elfogadja a módosított ÁFF rendelkezéseit. Amennyiben nem ért egyet a változásokkal, kérjük, ne vegye igénybe a Videa és a VideaKid szolgáltatásait.

Parental lock

Shoviv GroupWise to Office 365 Migration Tool to Migrate GroupWise to Office 365

samgilbert
0
460
Date: 2025. 09. 04.
Shares: 0 Forwards: 0 Embeds: 0
Share

Send
Add to list
To Quicklist To Favorites
Embed video

Create GIF
99:99 sec

Custom 16:9 4:3 Original

2 10 20
OK
Create snapshot
Report video
Reason for rejection:

Please provide the following details precisely:

Your full legal name, which typically consists of a surname and a given name, as it appears on a government-issued ID. Videa cannot process the request until it has this information.
The authorized person's email address.

Specify the subject of the grievance and the facts indicating a probable infringement.


After verifying the request, Videa will initiate the video removal process.

REPORT
Date: 2025. 09. 04.
Shares: 0
Forwards: 0
Embeds: 0

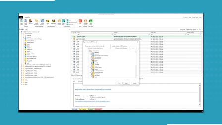
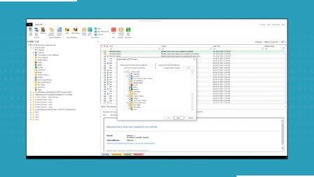
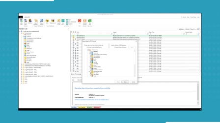
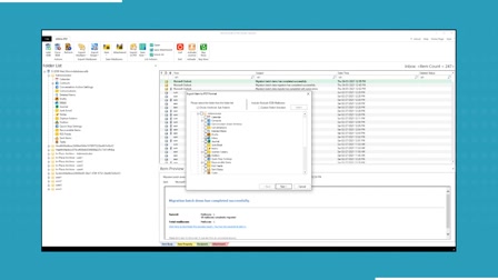
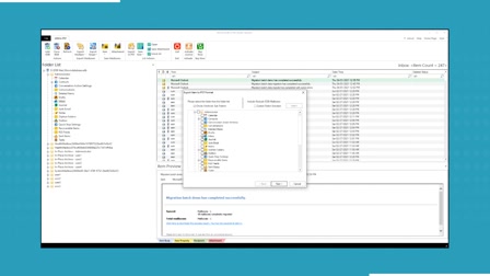
Shoviv GroupWise to Office 365 Migration tool is a professional software designed to simplify the migration of GroupWise mailboxes to Office 365 with complete accuracy and security. It ensures smooth migration of emails, contacts, calendars, tasks, and other mailbox items while maintaining data integrity. Along with direct migration to Office 365, the tool also allows exporting GroupWise data into multiple file formats like PST, MSG, and EML, making it versatile for different needs. Its user-friendly interface supports both technical and non-technical users. Moreover, Shoviv provides a free demo version to evaluate the software's performance before making a purchase.

Read more: https://www.shoviv.com/groupwise-to-office365.html