Figyelem! A Videa nem kér banki adatokat sem a regisztráció létrehozásakor, sem a Videa.hu oldalon található tartalom megtekintésekor, illetve ezen funkciók igénybevétele nem igényel díjfizetést. Kérjük, hogy ha erre vonatkozó üzenetet kap a Videa felületén, ne kattintson a benne szereplő hivatkozásokra, és ne adjon meg adatokat!

Parental lock

Shoviv EML to Office 365 Migration Tool

samgilbert
0
462
Date: 2025. 08. 02.
Shares: 0 Forwards: 0 Embeds: 0
Share

Send
Add to list
To Quicklist To Favorites
Embed video

Create GIF
99:99 sec

Custom 16:9 4:3 Original

2 10 20
OK
Create snapshot
Report video
Reason for rejection:

Please provide the following details precisely:

Your full legal name, which typically consists of a surname and a given name, as it appears on a government-issued ID. Videa cannot process the request until it has this information.
The authorized person's email address.

Specify the subject of the grievance and the facts indicating a probable infringement.


After verifying the request, Videa will initiate the video removal process.

REPORT
Date: 2025. 08. 02.
Shares: 0
Forwards: 0
Embeds: 0

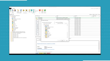
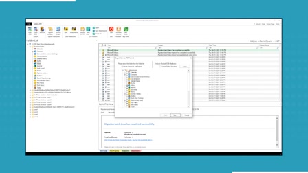
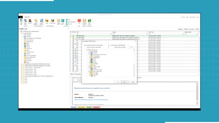
The Shoviv EML to Office 365 Migration Tool helps users import EML files to Office 365 easily. It is fast, safe, and simple to use

Key Features

·         Import multiple EML files at once. 

·         Keeps folder structure and email properties. 

·         See email details before importing. 

·         Simple steps, no technical skills needed. 

·         Quick migration without data loss. 

·         Try before you buy.

Read more: https://www.shoviv.com/import-eml-to-office-365.html

Related videos
Show more......