Sajnálattal tájékoztatjuk, hogy bizonyos szolgáltatások jelenleg nem érhetők el a Videa felületén.

Tájékoztatjuk, hogy módosítjuk Általános Felhasználási Feltételeinket (ÁFF), melyet ITT és ITT olvashat. A módosítások 2026. április 30-tól hatályosak. A szolgáltatásaink további igénybevételével Ön elfogadja a módosított ÁFF rendelkezéseit. Amennyiben nem ért egyet a változásokkal, kérjük, ne vegye igénybe a Videa és a VideaKid szolgáltatásait.

Parental lock

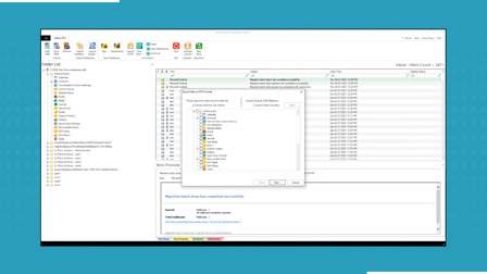
MailsDaddy PST Merge and Join Tool [Official]_ PST Merge Tool

michaelhooper
0
1
Date: 2024. 12. 02.
Shares: 0 Forwards: 0 Embeds: 0
Share

Send
Add to list
To Quicklist To Favorites
Embed video

Create GIF
99:99 sec

Custom 16:9 4:3 Original

2 10 20
OK
Create snapshot
Report video
Reason for rejection:

Please provide the following details precisely:

Your full legal name, which typically consists of a surname and a given name, as it appears on a government-issued ID. Videa cannot process the request until it has this information.
The authorized person's email address.

Specify the subject of the grievance and the facts indicating a probable infringement.


After verifying the request, Videa will initiate the video removal process.

REPORT
Date: 2024. 12. 02.
Shares: 0
Forwards: 0
Embeds: 0
Tags: fúziópst

PST Meger to combine and join multiple small PSTs into single PST files in a few simple clicks.

Visit: https://www.mailsdaddy.com/pst-merge-and-join/