Figyelem! A Videa nem kér banki adatokat sem a regisztráció létrehozásakor, sem a Videa.hu oldalon található tartalom megtekintésekor, illetve ezen funkciók igénybevétele nem igényel díjfizetést. Kérjük, hogy ha erre vonatkozó üzenetet kap a Videa felületén, ne kattintson a benne szereplő hivatkozásokra, és ne adjon meg adatokat!

Parental lock

Shoviv PST Viewer Tool

samgilbert
0
11
Date: 2025. 01. 04.
Shares: 0 Forwards: 0 Embeds: 0
Share

Send
Add to list
To Quicklist To Favorites
Embed video

Create GIF
99:99 sec

Custom 16:9 4:3 Original

2 10 20
OK
Create snapshot
Report video
Reason for rejection:

Please provide the following details precisely:

Your full legal name, which typically consists of a surname and a given name, as it appears on a government-issued ID. Videa cannot process the request until it has this information.
The authorized person's email address.

Specify the subject of the grievance and the facts indicating a probable infringement.


After verifying the request, Videa will initiate the video removal process.

REPORT
Date: 2025. 01. 04.
Shares: 0
Forwards: 0
Embeds: 0
Tags: nézőoutlookpst

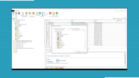
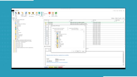
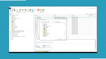
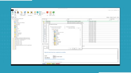
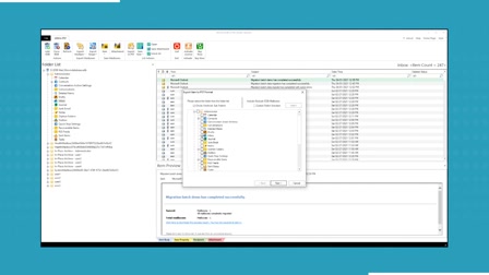
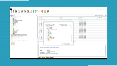
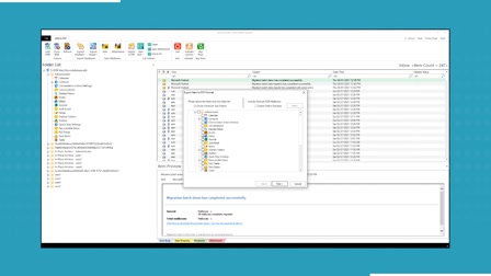
The Shoviv Outlook PST Viewer tool is a free and efficient solution for opening and viewing PST files without requiring Microsoft Outlook. It allows users to access all PST file components, including emails, contacts, calendars, tasks, and attachments, in a structured format. The tool supports both ANSI and Unicode PST files, handling large-sized files with ease. It ensures data security by maintaining the original hierarchy and metadata. With its user-friendly interface, it is ideal for users who need to view inaccessible or orphaned PST files. The tool is compatible with all Windows OS versions, offering seamless performance.


Read more: https://www.shoviv.com/outlook-pst-viewer.html