Figyelem! A Videa nem kér banki adatokat sem a regisztráció létrehozásakor, sem a Videa.hu oldalon található tartalom megtekintésekor, illetve ezen funkciók igénybevétele nem igényel díjfizetést. Kérjük, hogy ha erre vonatkozó üzenetet kap a Videa felületén, ne kattintson a benne szereplő hivatkozásokra, és ne adjon meg adatokat!

Parental lock

How to Repair Corrupt Outlook PST Files?

benauther
0
16
Date: 2025. 06. 27.
Shares: 0 Forwards: 0 Embeds: 0
Share

Send
Add to list
To Quicklist To Favorites
Embed video

Create GIF
99:99 sec

Custom 16:9 4:3 Original

2 10 20
OK
Create snapshot
Report video
Reason for rejection:

Please provide the following details precisely:

Your full legal name, which typically consists of a surname and a given name, as it appears on a government-issued ID. Videa cannot process the request until it has this information.
The authorized person's email address.

Specify the subject of the grievance and the facts indicating a probable infringement.


After verifying the request, Videa will initiate the video removal process.

REPORT
Date: 2025. 06. 27.
Shares: 0
Forwards: 0
Embeds: 0

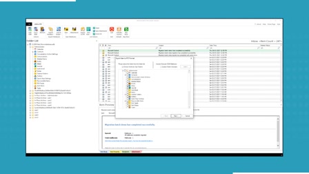
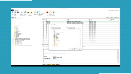
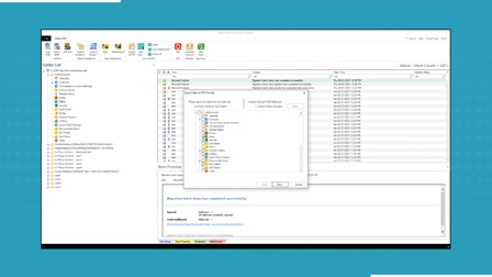
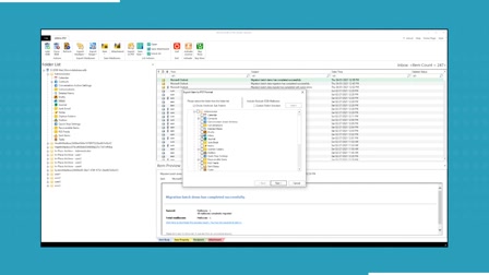
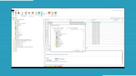
Repair the corrupt PST file and recover its data, including Inbox, contacts, journals, tasks, deleted items, outbox, and notes. Customize your email selection by including or excluding specific mail items based on email addresses or date ranges using the advanced filters.
Visit- https://www.nucleustechnologies.com/outlook-pst-repair.html