Figyelem! A Videa nem kér banki adatokat sem a regisztráció létrehozatalkor, sem a Videa.hu oldalon található tartalom megtekintésekor, illetve ezen funkciók igénybevétele nem igényel díjfizetést. Kérjük, hogy ha erre vonatkozó üzenetet kap a Videa felületén, ne kattintson a benne szereplő hivatkozásokra, és ne adjon meg adatokat!

Parental lock

Gmail Backup Tool to Securely Save & Export Gmail Data

clairdunphy
0
2
Date: 2025. 08. 14.
Shares: 0 Forwards: 0 Embeds: 0
Share

Send
Add to list
To Quicklist To Favorites
Embed video

Create GIF
99:99 sec

Custom 16:9 4:3 Original

2 10 20
OK
Create snapshot
Report video
Reason for rejection:

Please provide the following details precisely:

Your full legal name, which typically consists of a surname and a given name, as it appears on a government-issued ID. Videa cannot process the request until it has this information.
The authorized person's email address.

Specify the subject of the grievance and the facts indicating a probable infringement.


After verifying the request, Videa will initiate the video removal process.

REPORT
Date: 2025. 08. 14.
Shares: 0
Forwards: 0
Embeds: 0

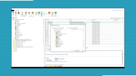
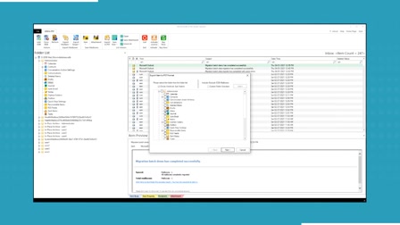
RecoveryTools Gmail Backup Tool helps users securely save Gmail data and download Gmail emails in multiple formats. Designed for both personal and business needs, the software supports 35+ saving options, including PST, MBOX, PDF, and more. Users can export Gmail emails directly to other cloud platforms or local drives. With advanced filters, batch mode, and Google OAuth authentication, it offers a seamless way to archive, migrate, and protect Gmail data.
Download Link:- https://www.recoverytools.com/backup/gmail/