Figyelem! A Videa nem kér banki adatokat sem a regisztráció létrehozatalkor, sem a Videa.hu oldalon található tartalom megtekintésekor, illetve ezen funkciók igénybevétele nem igényel díjfizetést. Kérjük, hogy ha erre vonatkozó üzenetet kap a Videa felületén, ne kattintson a benne szereplő hivatkozásokra, és ne adjon meg adatokat!

Parental lock

Protect Your Outlook Data: Break Down Large PST Files

denisesmith
0
1
Date: 2025. 08. 14.
Shares: 0 Forwards: 0 Embeds: 0
Share

Send
Add to list
To Quicklist To Favorites
Embed video

Create GIF
99:99 sec

Custom 16:9 4:3 Original

2 10 20
OK
Create snapshot
Report video
Reason for rejection:

Please provide the following details precisely:

Your full legal name, which typically consists of a surname and a given name, as it appears on a government-issued ID. Videa cannot process the request until it has this information.
The authorized person's email address.

Specify the subject of the grievance and the facts indicating a probable infringement.


After verifying the request, Videa will initiate the video removal process.

REPORT
Date: 2025. 08. 14.
Shares: 0
Forwards: 0
Embeds: 0

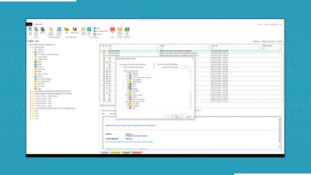
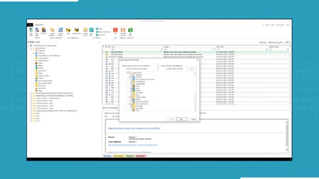
The GainTools Split PST Tool provides a secure and efficient method for dividing large PST files into smaller more manageable components, while preserving the integrity of each email, attachment and folder. It is the most straightforward method of ensuring the functionality of Outlook and protecting your mailbox as it is fully compatible with all Outlook versions and offers the ability to divide by size, date or folder.