Figyelem! A Videa nem kér banki adatokat sem a regisztráció létrehozatalkor, sem a Videa.hu oldalon található tartalom megtekintésekor, illetve ezen funkciók igénybevétele nem igényel díjfizetést. Kérjük, hogy ha erre vonatkozó üzenetet kap a Videa felületén, ne kattintson a benne szereplő hivatkozásokra, és ne adjon meg adatokat!

Parental lock

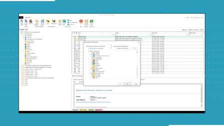
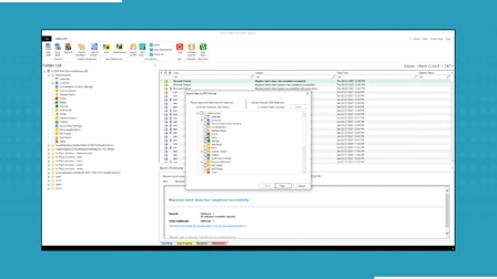
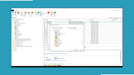
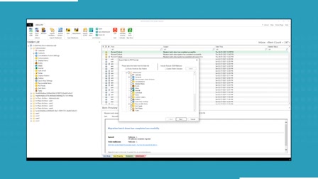
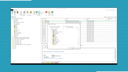
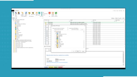
How to Convert Exchange EDB file to Outlook?

mailsdaddy
0
7
Date: 2024. 11. 15.
Shares: 0 Forwards: 0 Embeds: 0
Share

Send
Add to list
To Quicklist To Favorites
Embed video

Create GIF
99:99 sec

Custom 16:9 4:3 Original

2 10 20
OK
Create snapshot
Report video
Reason for rejection:

Please provide the following details precisely:

Your full legal name, which typically consists of a surname and a given name, as it appears on a government-issued ID. Videa cannot process the request until it has this information.
The authorized person's email address.

Specify the subject of the grievance and the facts indicating a probable infringement.


After verifying the request, Videa will initiate the video removal process.

REPORT
Date: 2024. 11. 15.
Shares: 0
Forwards: 0
Embeds: 0

Exchange Server data cannot directly open into Microsoft Outlook. This step-by-step solution helps user to transfer EDB file into PST format with all mail and attachments.

Try free: https://www.mailsdaddy.com/edb-to-pst-converter/